現在、シスコのネットワーク セキュリティ製品は、ベーシックファイアウォール & VPN 接続にフォーカスした Cisco ASA シリーズと、次世代 IPS(NGIPS: 侵入防御システム)や次世代ファイアウォール(NGFW)、および高度なマルウェア対策 (AMP: Advanced Malware Protection)にフォーカスした Cisco FirePOWER シリーズが、ラインナップの中心になっています。このなかには統合型アプライアンスもあり、中小規模から大規模モデルまで、幅広く揃えて販売しております。
この夏、これまでのラインナップを超える、更なる上位モデルを発売します。それが Cisco Firepower 9300
です。
Cisco Firepower 9300 は、以下の特長を持つ、シスコのネットワークセキュリティ製品の最上位モデルです。
- Cisco ASA / NGIPS & NGFW & AMP(FirePOWER) / サードパーティのセキュリティ製品を同時に動作させることが可能(最初のリリースは ASA のみ対応)
- わずか 3RU のコンパクトなシャーシで 200Gbps 以上の処理能力
- 10GbE と 40GbE に対応、リリース後に 100GbE にもすぐに対応予定
- スーパーバイザとセキュリティ モジュールが分離されたアーキテクチャ
- 5台のシャーシをクラスタリングすることで、1Tbps を超えるトラフィックに対するセキュリティ対策が可能
シャーシを含んだ外観はこのような感じになります。
Cisco Firepower 9300 という名前なので、NGIPS & NGFW & AMP 専用の最上位モデルのように誤解を招くかもしれませんが、最初のリリースは Cisco ASA 専用機として販売されます。発売後、すぐに DDoS(Distributed Denial of Service: 分散型サービス妨害攻撃)攻撃対策などのサードパーティのセキュリティ製品がセキュリティモジュールにインストールできるようになり、その後、現在の Cisco FirePOWER に相当する NGIPS & NGFW & AMP も同様にインストールできるようになります。
したがって、非常に高度な処理能力を持ったまま、ネットワークセキュリティの機能を、将来的に「全部載せ」にできます。
セキュリティモジュールは2つのラインナップがあります。それぞれのモジュールは、CPU コアの数が異なります。どちらも VPN の処理のためにハードウェアのアクセラレータを搭載しています。リリース前なので、多少の変更はあるかもしれませんが、リリース時の Cisco ASA としてのパフォーマンスは以下の通りです。
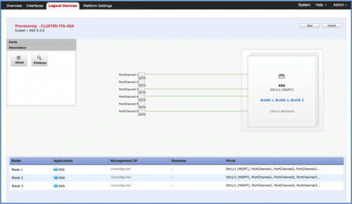
スーパーバイザでのインターフェイス割り当てやセキュリティ アプリケーションのインストールには、非常にわかりやすい GUI が用意されています。
先月( 2015年6月)に幕張メッセで開催された Interop Tokyo 2015 のシスコ展示ブースで Cisco Firepower 9300 を参考出展いたしました。また、ShowNet でのファイアウォールとしても利用されたので、ご覧になった方もおられるかもしれません。ありがたいことに、Cisco Firepower 9300 は、その Interop での Best of Show Award のセキュリティ部門にて、審査員特別賞をいただきました。私もブース内でのプレゼンテーションで Cisco Firepower 9300 の紹介や展示ブースでの説明員を行いましたが、製品への注目度が高く、ひっきりなしにご質問をいただき、Interop の3日間、ほとんど休むことができずにクタクタになってしまいました。非常に心地よい疲れでしたが 🙂
大規模環境でのネットワークセキュリティ対策をお考えのみなさま、ぜひ、シスコにご相談ください。



